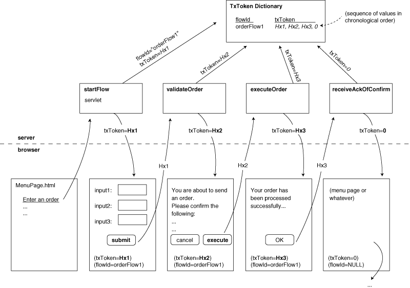
Figure 1: Exchange of token between Servlets and HTML forms.

Back to Article
Copyright © 1999, Dr. Dobb's Journal