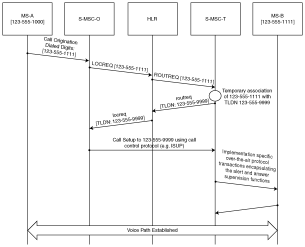
Figure 3: Originating a regular mobile voice call.

Back to Article