Texas Instruments

Multimedia
Blue Band

Video Products 3D Graphics

Audio Products

In The News

Showcase Articles

Digital Audio Converters

Digital Audio Converters


Audio Converter Overview TLC320AD57C - AD Converter - 18bits - 48KHz - 97dB SNR TLC320AD58C - AD Converter - 18bits - 48KHz - 100dB SNR TLC320AD75C - ADA Converter - 20bits - 48KHz - 100dB(ADC),104dB(DAC) SNR
TLC320AD80 - TLC320AD90 - TLC320AD91 - TMS57014A - DA Converter - 18bits - 48KHz - 100dB SNR

TMS320AD91

[description] [block diagram]
[key features] [applications]
Also Available : (In .pdf Format)
[data sheet]


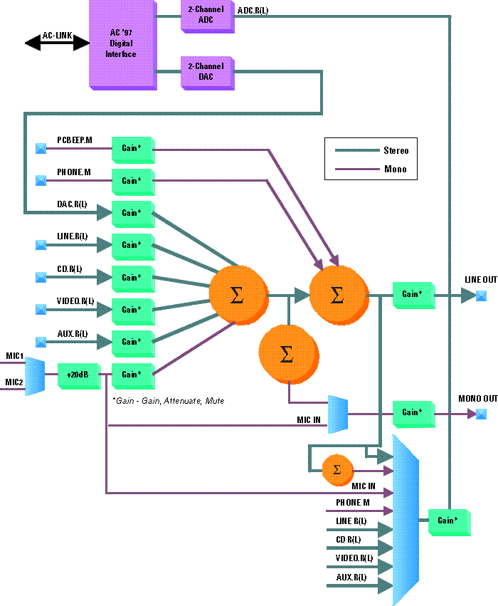
DESCRIPTION

The TLC320AD91 performs full-duplex 18-bit codec functions at 48 Ksamples/second. It also provides a comprehensive analog mixer with 4 sets of stereo inputs, plus telephone, 2 microphone, and PC-beep inputs. On-chip reference circuits generate the necessary bias voltages for the device, and a 5-pin digital bi-directional serial interface allows transfer of control data and digital-to-analog converter (DAC) and analog-to-digital converter (ADC) words to and from the AC'97 controller.
BLOCK DIAGRAM



TMS320AD91 block diagram


KEY FEATURES
  • Intel AC '97-Compliant 18-bit Stereo Codec
  • 3.3V or 5V Operation with Low Power Mode
  • Multiple Stereo Input Mixer
  • Mono and Stereo Volume Control
  • 48-Pin TQFP Package
  • Registered Microsoft Plug & Play Vendor ID

APPLICATIONS
  • PC motherboards and add-in audio cards

(c) Copyright 1998 Texas Instruments Incorporated. All rights reserved.
Trademarks, Important Notice!